SIEM, Log Management, Security, Compliance, Server Monitoring and Uptime Monitoring Software

IIS Log Reporting, Monitoring and Consolidation (Part 3)

July 17th, 2022

This is part 3 of a 3 part video set in which I will show you how to generate a daily report of HTTP 404 not found and 500 internal server errors generated from an IIS web server.

  • In Part 1 I showed you how to save IIS log entries to a SQL Server database with table columns for each field.
  • In Part 2 I showed you how to monitor IIS logs in real-time to get notified when there is a 500 error.

Important
This tutorial assumes you have already read or watched Part 1 and Part 2 of this tutorial set.

Table of Contents

How to Create a Report

First, we need to create the report.

  • To create the Report, from the Menu Bar, select File | New. The Create New Object View displays.
  • From the Create New Object View, expand Report, Log Consolidation Reports then select Text Log Report. The New Text Log Report Properties View displays.
  • From the New Text Log Report Properties View, use the General Tab to specify the report name and schedule to run the report. To create a daily report for yesterday's data, select a daily schedule, for example, Every day at 06:00.
    IIS Log Report General Properties
    IIS Log Report General Properties
  • Use the Explicitly Assigned Logs Tab to assign the log you want to monitor. To assign the log, press the Add Add Button button. The Select Logs Dialog displays.
  • From the Select Logs Dialog, expand your Primary Log Database, navigate to the target host then expand. Check the MyIISWebSiteFile node then click OK. The selected log is added to the list of explicitly assigned consolidated logs.
    Assign Logs
    Assign Logs
  • Use the Columns Tab to load the columns of interest into the report. To load the columns, click the Load Columns button. The column definitions found in the corresponding IIS Log Consolidation Template are loaded into the Column definitions list.
  • Since we are going to display the columns in their native format, we can deselect the Date and Message columns.
  • Next, we can deselect the native columns we are not interested in. I am going to deselect several columns which do not provide me with any valuable information for this report. These are:
    • s-ip
    • s-port
    • cs-username
    • sc-substatus
    • sc-win32-status
    • time-taken
    Assign Columns
    Assign Columns
  • Since we disabled the internal consolidation DATE column, which is used to sort the report content, we need to configure how to sort the report content. Use the Sort by controls to configure sorting. If you are on a small screen, you may need to scroll down to find the controls.
    • Click the Clear Clear Button button to clear the current sort rules.
    • Next, use the drop-down to select the IIS _date column then the IIS time column.
  • To create a report that contains a table for 404 errors and another table for 500 errors, use the Group by controls to set the column to group by. From the Group by controls select to group by the sc-status then, to see the table of 500 errors first, set the sort direction to Descending.
    Assign Sort By and Group By Rules
    Assign Sort By and Group By Rules
  • Use the Options Tab to assign your filters. Since we want to generate a report of 404 and 500 responses, select the corresponding 404 and 500 filters. If you have not already created a 404 filter, go ahead and create one now. Since all we need to do is change the error code in our 500 IIS Errors filter, we can simply duplicate that filter then modify and rename it to suit our needs.
    • From the Explorer View, find the IIS 500 Errors filter then either right click and select Copy then Paste or press Ctrl-C then Ctrl-V. Either way, the filter is copied to the same location. Right click on the new filter then select Properties. The Filter Properties View displays.
    • From the Filter Properties View, modify the both the name and criteria to filter on IIS 404 errors then click Close. When prompted save your changes.
      IIS 404 Not Found Filter
      IIS 404 Not Found Filter Properties
  • Back in the New Text Log Report Properties View, use the Filters drop-down to select both the IIS 404 Errors and IIS 500 Errors filters. Since we want this report to pass both 404 and 500 errors make sure the Include entries that pass Any filters option is selected.
    Assign Filters
    Assign Filters
  • Use the Date/Time Range Tab to select the date range to include in this report. Since we are creating a report for yesterday, select Yesterday.
    Assign Date Range
    Assign Date Range
  • Use the Actions Tab to select the automated report output, for example Send an Email and Save to CSV.
    Note
    I chose to also include CSV that way I can send the report to the appropriate developers whom do not have access to this software or data. The CSV file enables them to open the file in Excel then mark off entries as they are completed.
    Assign Email and CSV Actions
    Assign Email and CSV Actions
  • Click Save to save your changes.

Viewing the Report

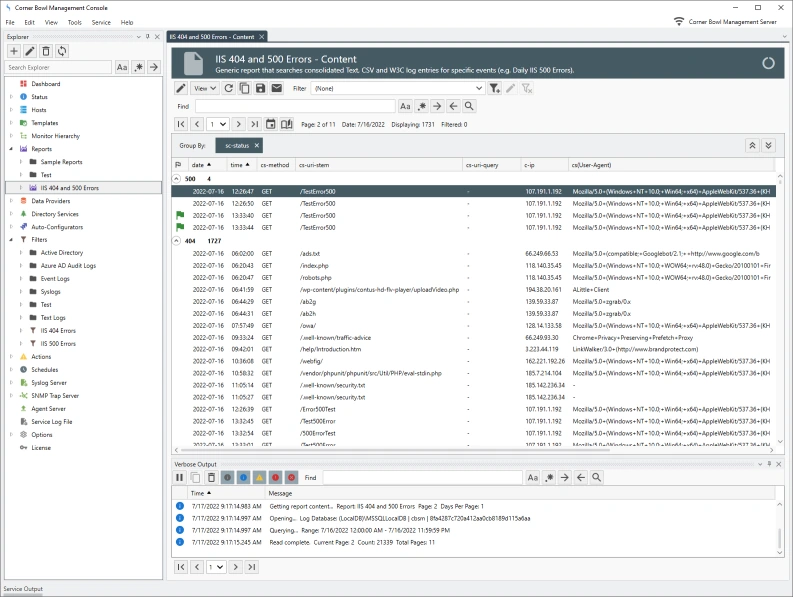
  • From the Report Properties View, click View Report. The IIS Log Report View displays then loads the relevant log entries.
    IIS 404 and 500 Errors Report
    IIS 404 and 500 Errors Report
    Note
    Notice the sc-status column is grouped and sorted descending. When we expand the group, we can see each relevant entry.
    Note
    Also notice the Flag column. Use this column to mark entries for review then, later once each log entry is resolved, completed.
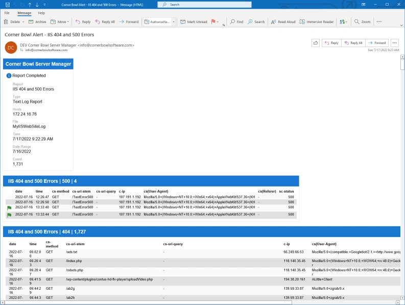
  • To execute the Report so it automatically sends the email and generates the CSV file, either wait for the schedule or from the Explorer View, find the report then right click and select Execute. Once complete, we receive the email notification and the CSV file is generated.
    IIS 404 and 500 Errors Email Report
    IIS 404 and 500 Errors Email Report
    IIS 404 and 500 Errors CSV Report
    IIS 404 and 500 Errors CSV Report

Real-World Use Case

While I was generating this tutorial, I received a notification from another IIS Log File Size Monitor stating that our production web server IIS log file size had increased more than the expected amount between scans. That alert prompted me to investigate. I loaded and reviewed this report. I noticed our production web server was receiving a high volume of requests for invalid pages causing the web server to return 404 not found responses.

An active phishing attack was in process.

From the report, I cleared the Group by columns then grouped by the c-ip, the client's IP address. Once grouped, I was able to instantaneously see the attacker's IP address. I selected one of the IIS log entries, then pressed Ctrl-C to copy the entire IIS log entry to memory. Once copied, I pasted the entry to notepad, extracted the client's IP address, then logged into our firewall and blocked the attack. Problem solved!

That's part 3 of IIS Log Reporting, Monitoring and Consolidation.

July 17th, 2022